готовый модуль, TCP, UDP, ICMP, IPv4, ARP, IGMP, PPPoE
готовый модуль, TCP, UDP, ICMP, IPv4, ARP, IGMP, PPPoE
Описание
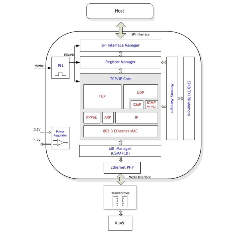
Сетевой Ethernet-модуль, позволяющий создать проводное подключение к сети. Присутствуют контроллеры MAC и PHY, а также имеется аппаратная поддержка TCP/IP.
Технические характеристики
